點擊【下載】。

點擊【打開】。

點擊【是】。

點擊【勾選】并【安裝】。

點擊【完成】。

關閉瀏覽器重新進入即可播放。
如圖點擊【下載】然后運行。

允許設備進行更改,點擊【是】。

【勾選】閱讀并同意,點擊【安裝】。

點擊【完成】。

返回課程播放頁,點擊播放界面,彈出右上方內容,點擊【始終允許】。

點擊【下載】。

點擊【立即下載】。

點擊右上角下載好的文件進行安裝。

找到下載好的文件并【打開】。

已勾選閱讀并點擊安裝。

輸入賬號允許,點擊【安裝幫助程序】,就自動安裝了。

安裝完成,直接點擊【完成】即可。

完成后再次輸入賬號,再點擊【安裝幫助程序】。

關閉瀏覽器,重新打開,在播放頁點擊使用flash,然后選擇【每次均使用】即可。
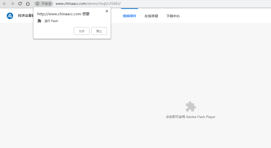
點擊播放界面的啟動flash,后允許運行即可播放。



點擊左上角【不安全】。

選擇【網站設置】。

找到flash,選為允許即可。

打開火狐瀏覽器,查看視頻的時候需要flash插件才可以播放。如果flash沒有被激活則需要手動點擊激活adobe flash才能正常的查看動畫。

點擊激活flash之后,在頁面的左上角會有一個本次允許和長期允許兩個選項。點擊長期允許以后就不需要再次點擊激活,但是對于沒有訪問過的網站還是需要重新激活。

更改flash插件的屬性。點擊瀏覽器右上角的菜單按鈕,在菜單中,選擇附加組件,在附件組件中可以找到對應的flash播放插件。

在附加組件查詢頁面中,選擇我的附加組件,找到flash插件,如果插件很多可以通過搜索的方式搜索到。在搜索框中輸入flash關鍵字查詢flash插件。

在選項的后面的下拉框中,選擇總是激活選項。選定之后自動保存,這樣再訪問其他網站時候就會自動激活falsh插件。

如果不能選擇總是激活選項,說明當前的flash插件不是最新的版本,需要更新安裝到最新的版本之后,就可以執行總是激活選項。


如果需要屏蔽某些網站,可以在打開網站之后,點擊左上角的視圖按鈕,就可以屏蔽插件,屏蔽不要播放的網址。

Win10系統的默認瀏覽器由IE變成了Edge,這是個新的瀏覽器。那如何設置一下允許Edge運行Adobe Flash呢?
打開Edge設置 :點擊右上角三個點,找到設置

在設置里找到高級設置

確保“使用Adobe Flash Player”下面的開關打開

再打開帶有Adobe Flash的網頁,設置允許Adobe Flash在此站點上運行即可。

打開瀏覽器,如圖點擊右上角的“三條橫杠”即【菜單】,然后會彈出一個二級菜單,在里面選擇【工具】,然后會彈出一個三級菜單,在里面選擇【Interent選項】。

如圖找到選擇【程序】,然后點擊【管理加載項】。

工具欄和擴展打開后,在里面可以找到FLASH插件,看是否處于禁止狀態,如果是的話,點擊下面的開啟,然后再去刷新網頁,這樣就能啟用flash播放器了。

點擊使用flash,點擊【每次均使用】。

選擇左上角Safari瀏覽器-偏好設置。

勾選插件flash即可。

如果遇到了無法加載flash的情況,首先我們在瀏覽器右上角的“功具”中打開“選項”。

然后在選項界面的左側打開“高級”,之后在右邊的最底端打開“實驗室”。

接著將實驗室中的“使用系統公共的Flash Player”取消勾選并確定。

之后我們將瀏覽器切換至兼容模式看看是否可以播放了。
如果不行我們還可以打開搜狗瀏覽器右下角的“修復工具”。

之后在修復界面點擊“快速修復”就可以了。

點擊瀏覽器右上角的設置按鈕,打開設置面板。

在頁面底部點擊“顯示高級設置”。

點擊“清除瀏覽數據”。

點擊瀏覽器右上角的選項按鈕,打開設置面板。

選擇左側隱私,點擊“清空近期歷史記錄”。

勾選Cookie、緩存,點擊“立即清除”。

點擊瀏覽器右上角的工具按鈕,選擇“Internet 選項”。

點擊瀏覽歷史記錄下的刪除。

勾選Internet 臨時文件、Cookie,點擊“刪除”。

點擊瀏覽器右上角的設置按鈕,選擇“清理痕跡”。

勾選網頁臨時文件、Cookies,點擊“立即清理”。

點擊瀏覽器右上角的設置按鈕,選擇“清除上網痕跡”。

勾選瀏覽器緩存的臨時文件,點擊“立即清理”。

點擊瀏覽器右上角的工具按鈕,選擇“清除瀏覽記錄”。

勾選網頁緩存文件、Cookies,點擊“立即清除”。

找到輸入欄后面的按鈕,點擊該按鈕后選擇極速模式或者閃電符號即可。
